金蝶云星辰同步流程使用说明
注意
如果对Controller使用比较熟悉,可以直接下载此 JSON 文件,导入到 Controller 平台中。然后按照 金蝶云星辰 API 调用指导申请授权信息配置到 云星辰授权参数 节点
流程json下载:https://xingyun-private.obs.cn-south-1.myhuaweicloud.com/kingdee-yunxingchen.json

背景
在交付过程中,需要从客户的 金蝶云星辰ERP 中将部分业务表单数据同步到 DFS/AMS/WMS
效果预览
通过 OCS-Controller 一键触发同步数据,无需二次开发,只需要配置云星辰授权密钥
1、触发流程

2、查看同步结果

前置条件
- 企业成为金蝶云生态开发者
- 金蝶云平台创建应用
- 获取授权参数
具体申请流程参考金蝶云官方指导文档:https://open.jdy.com/#/files/api/detail?index=4&categrayId=316e1f5bd9d711ed8e36c17691e84ff5&id=9f4f9702d9d811edbfb2bda47cbe0301
云星辰授权参数获取
1、获取应用ID
登录金蝶云平台,进入应用管理页面,点击创建应用,填写应用名称,点击创建。具体流程参考链接https://open.jdy.com/#/files/api/detail?index=4&categrayId=316e1f5bd9d711ed8e36c17691e84ff5&id=a540e3dcd9d811ed8e3677dc79b66e86

创建成功后,即可获取应用ID。
2、获取实例ID和KEY
登录金蝶云平台,进入应用管理页面,点击应用详情,即可获取实例ID和KEY。具体参考沙箱环境:https://open.jdy.com/#/files/api/detail?index=3&categrayId=5403e0fd6a5811eda819b759130d6d33&id=94258fafd9de11edbfb2c7da3836a943&noside=true
同步流程配置
在实例内手动触发
1、在精制中搜索 Controller管理

2、打开默认实例
在 Controller管理 小程序界面,点击左边侧边栏的实例管理,点击实例列表的默认实例 default 路由,打开默认 ocs-controller 实例

3、在默认实例界面,点击右上角的 “三” 图标,选择子流程商店

4、在打开的子流程商店中搜索 “云星辰物料” ,点击版本列表,点击版本信息右边的导入按钮

5、导入流程后会检测到当前流程有改动,点击右上角的 “部署” 按钮,将子流程部署到当前的 ocs-cotnroller 实例

6、拖拉拽节点实现一个同步业务
- 注入节点 (触发流程)
- 模板节点 (配置授权参数)
- ERP同步流程节点(本案例以物料同步流程为例)
按照如下节点顺序连接:

- 模板节点配置
1、双击模板 节点,打开配置面板
2、在配置面板的属性中设置属性名称,固定值:kingdeeSignParams
3、模板参数结构如下
{
"clientID": "应用ID",
"clientSecret": "应用密钥",
"instanceID": "实例ID",
"appKey": "实例key"
}

4、点击完成,然后点击右上角 “部署” 按钮,将当前流程部署到实例中
5、点击 注入 节点左边的触发按钮,即可触发同步流程

6、首次同步会同步所有数据,后续可以通过在 注入节点中设置 isSyncAll 参数为 false 执行增量同步

7、到同步的业务小程序中查看同步结果,确认数据已同步到 DFS/AMS/WMS

通过API触发同步流程
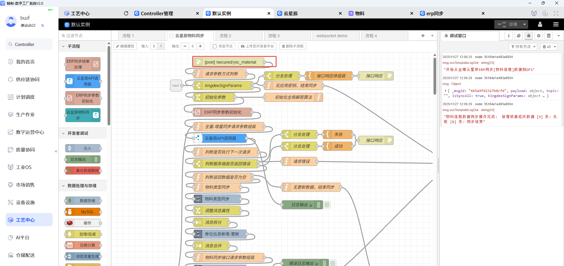
说明: API 触发流程需要参照【在实例内手动触发】的步骤先将子流程部署到实例中,然后通过调用 API 触发同步流程, 因为子流程内已经内置了 http 接口,本例以物料同步流程为例。
每一个同步流程提供了三个接口: POST(触发同步)、PUT(重置同步时间)、GET(获取同步结果) , 可以通过右上角的 文档 图标查看 API 列表


调用方式
- POST 触发同步
参数:
{
"kingdeeSignParams": {
"clientID": "string",
"clientSecret": "string",
"instanceID": "string",
"appKey": "string"
},
"isSyncAll": false // true-全量同步,false-增量同步
}

流程日志输出:

- GET 获取同步结果

- PUT 重置同步时间
参数:syncRecordId ,通过 get 接口获取的同步记录ID
{
"syncRecordId": "string"
}
返回
{
"syncRecordId": "string"
}

API 汇总
同步流程接口均支持 GET、PUT、POST 方法,具体调用方法参考 上面的 【通过API触发同步流程】
